Cara Share Port COM Dial SMS Modem Pool via LAN & Internet

  1. Tips & Trik  
  2. 6 tahun yang lalu

Cara Share Port COM Dial SMS Modem Pool via LAN & Internet, mau memisahkan komputer antara komputer server dan modem pool atau modem 2g 3g 4g lainnya, yang ada AT COMMANDS nya? Bisa mudah sekali.

apa sih fungsi share port ini?

Fungsinya adalah menjaga komputer uatama atau komputer server database rusak karena banyaknya penggunaan USB yang kadang sering terjadi short yang mengakibat komputer kita mati mendadak, seperti motherbpard nya rusak dll. jadi jika ini terjadi yang databse kita tetap bisa jalan normal. dan tidak pusing saat instal ulang server database. karena sudah kita bedakan dantara komputer server dan komputer modem.

Ini berguna sekali untuk server pulsa atau server server lainya yang menggunakan SMS dan dial atau panggilan data.

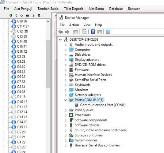
Seperti ini tampilan port di sisi komputer server yang tanpa colok modem :

share-port-com-lpt Dari gambar diatas terlihat port tidak ada pada device menager, tapi di software server pulsa itu bisa konek terminal modem nya,. dengan lancar baik SMS maupun Dial. dan tidak delay sama sekali, sangat cepat realtime dan halus saat eksekusi.

dan saat di restart atau mati mendadak tidak perlu setting ulang, semua sudah terbaca secara otomatis, dan bisa di auto start. serta bisa digunakan untuk selamanya baik di windows 7 8 ataupun 10 bisa.

dan ini juga bisa digunakan jika mau pakai data center. jadi ssoftware server pulsa kita di letakan di data center atau vps itu bisa menggunakan cara dan alat ini untuk menghubungkan dongle atau modem-modem lainnya.

namun jika mau pakai vps tentu kita harus punya ip statis untuk megirim data.

Tampilan komputer Modem : share-modem-port-com-via-lan Diatas adalah komputer modem pool, dimana semua modem usb nyolok disitu dan bisa kita share ke komputer lainnya via jaringan internet atau jaringan lokal lewat kabel LAN rj45 atau lokal area.

Nah, apa alatnya??

Ada. saya menjualnya 5jt sudah termasuk biaya remot untuk setting awal 16 modem atau port selebihnya anda sett sendiri, dijamin bisa karena mudah alatanya tinggal pakai saja tidak butuh keahlian khusus. dan berlaku seumur hidup.

saya test di windows 7 dan windows 10 sudah pasti berhasil.

Terimakasih semoga bermanfaat.

tips-trik